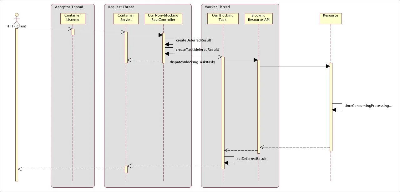
Асинхронное api