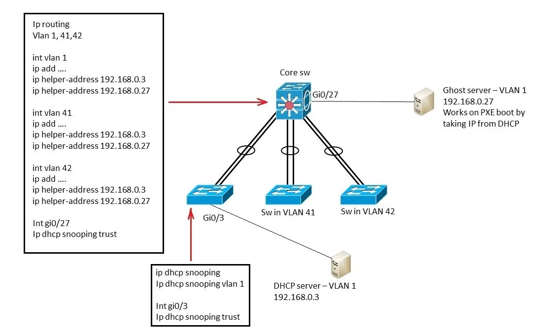
Айпи cisco