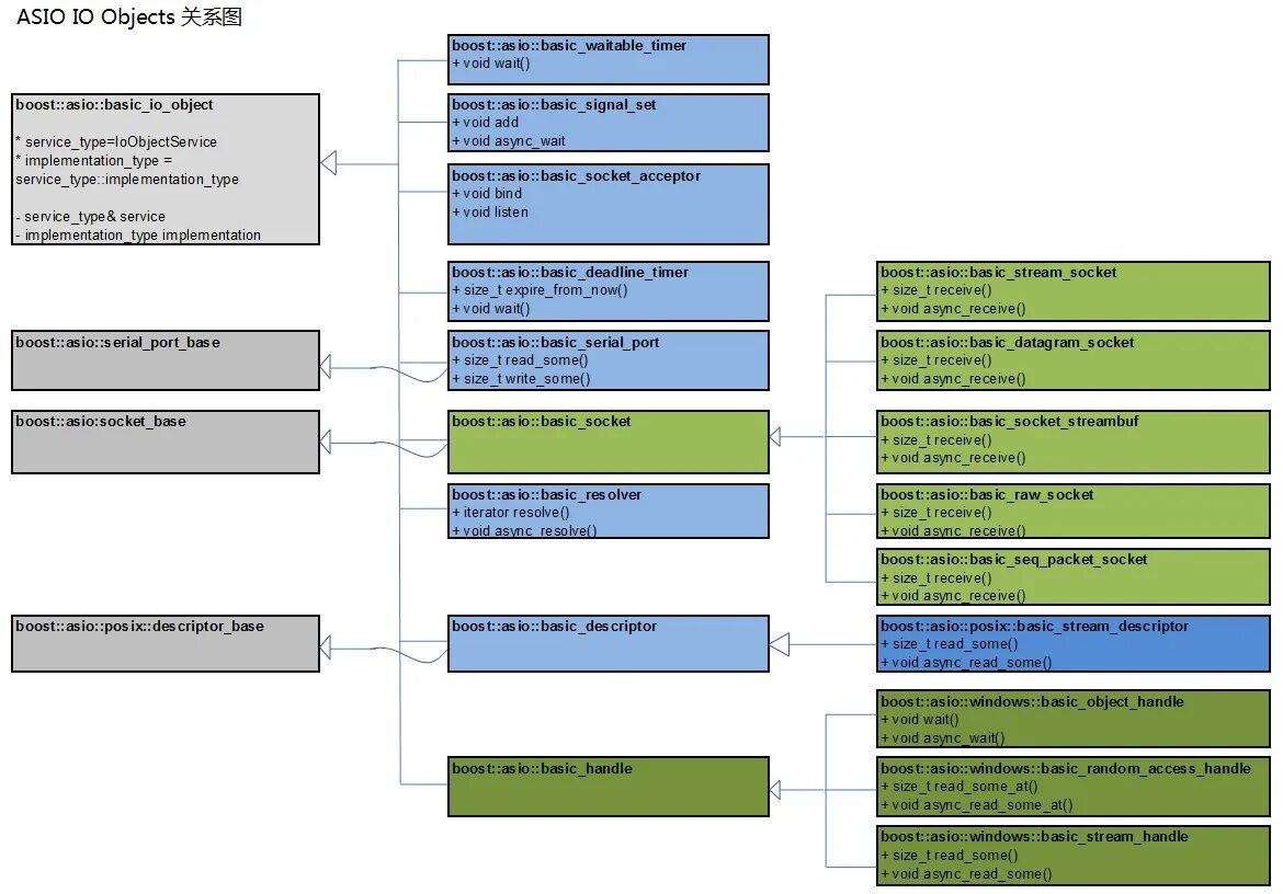
Boost asio