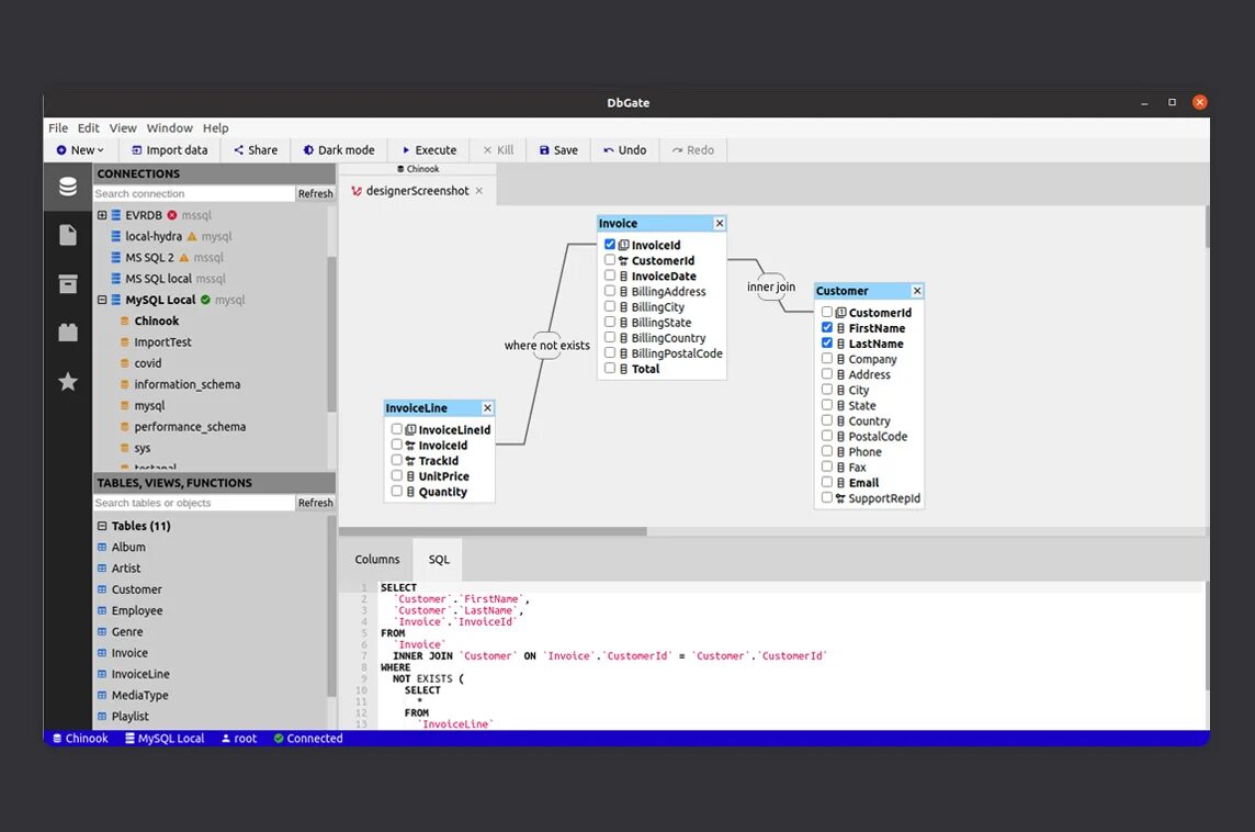
Db source