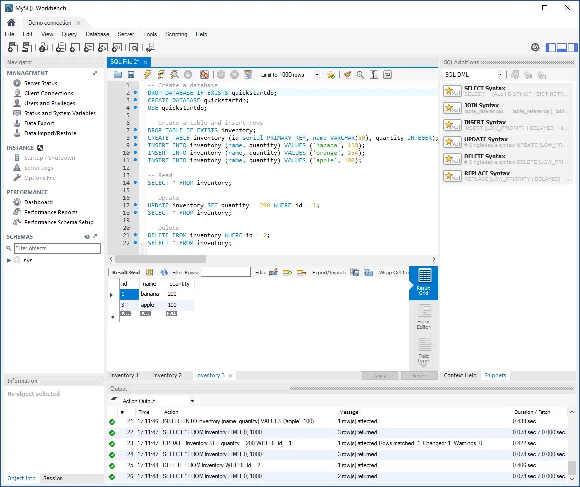
Delete from inventory