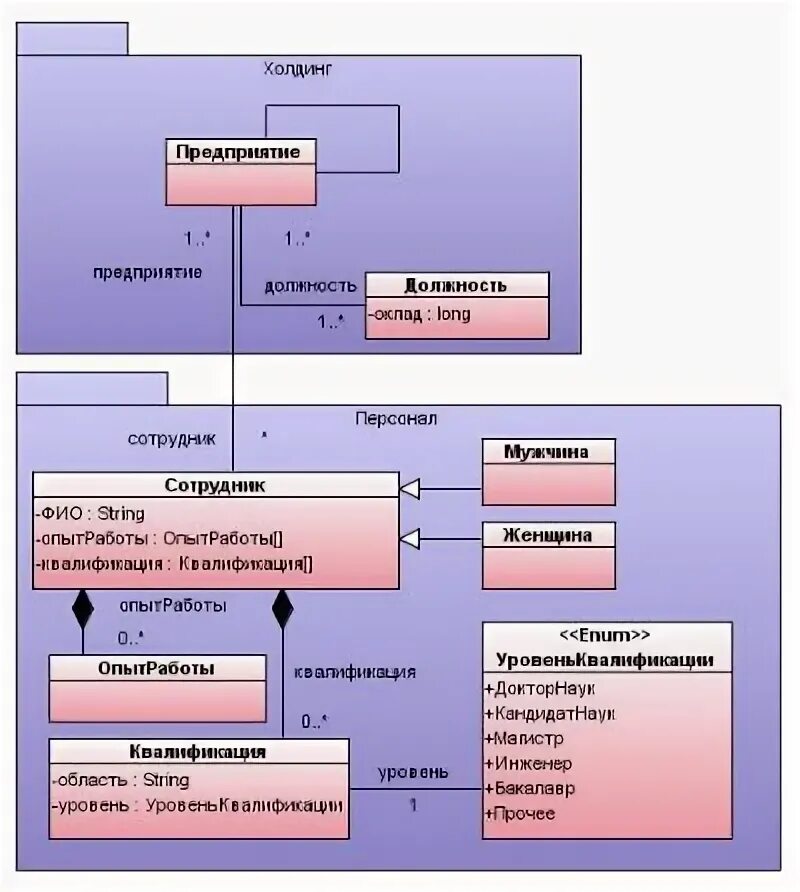
Диаграмма классов нотация