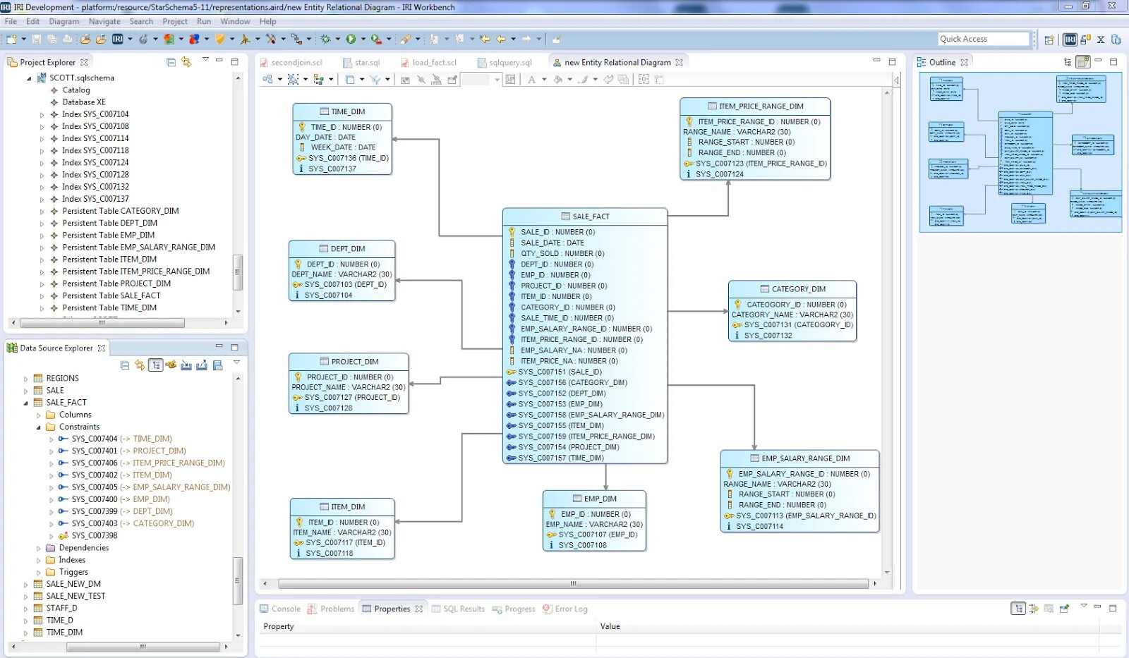
Dim range