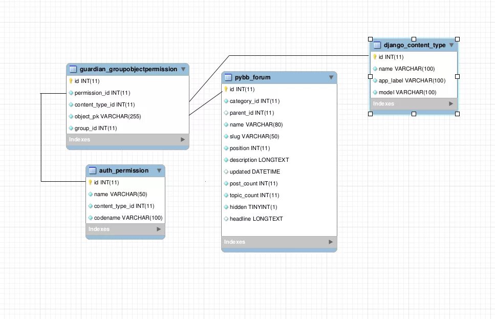
Django создать базу данных