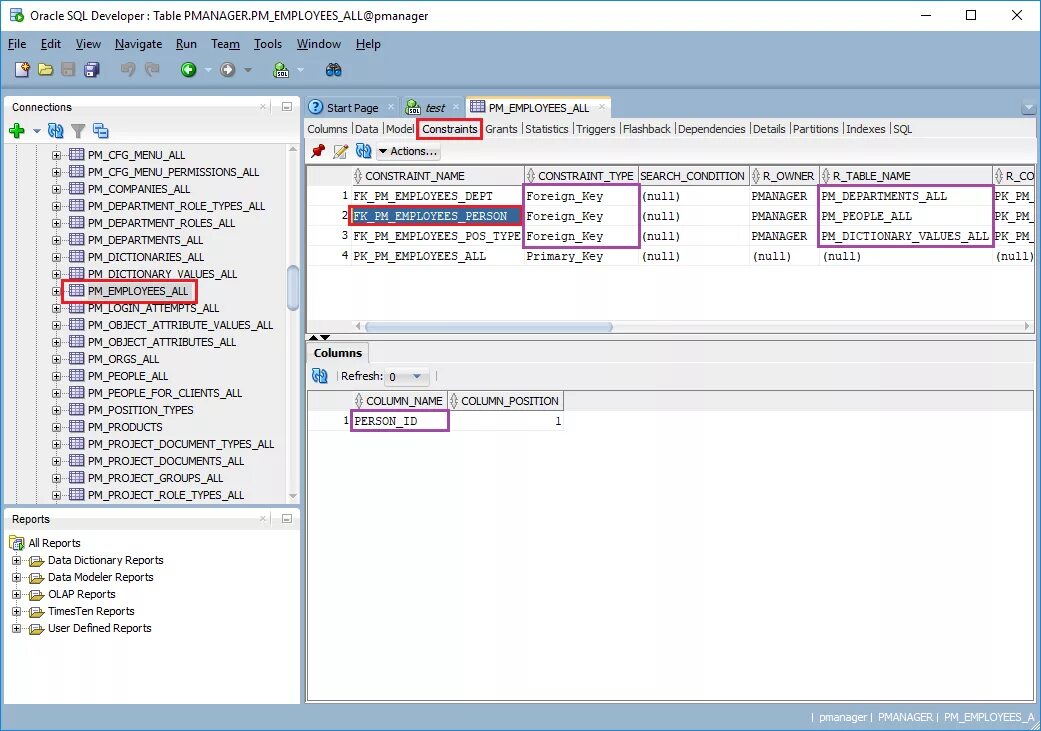
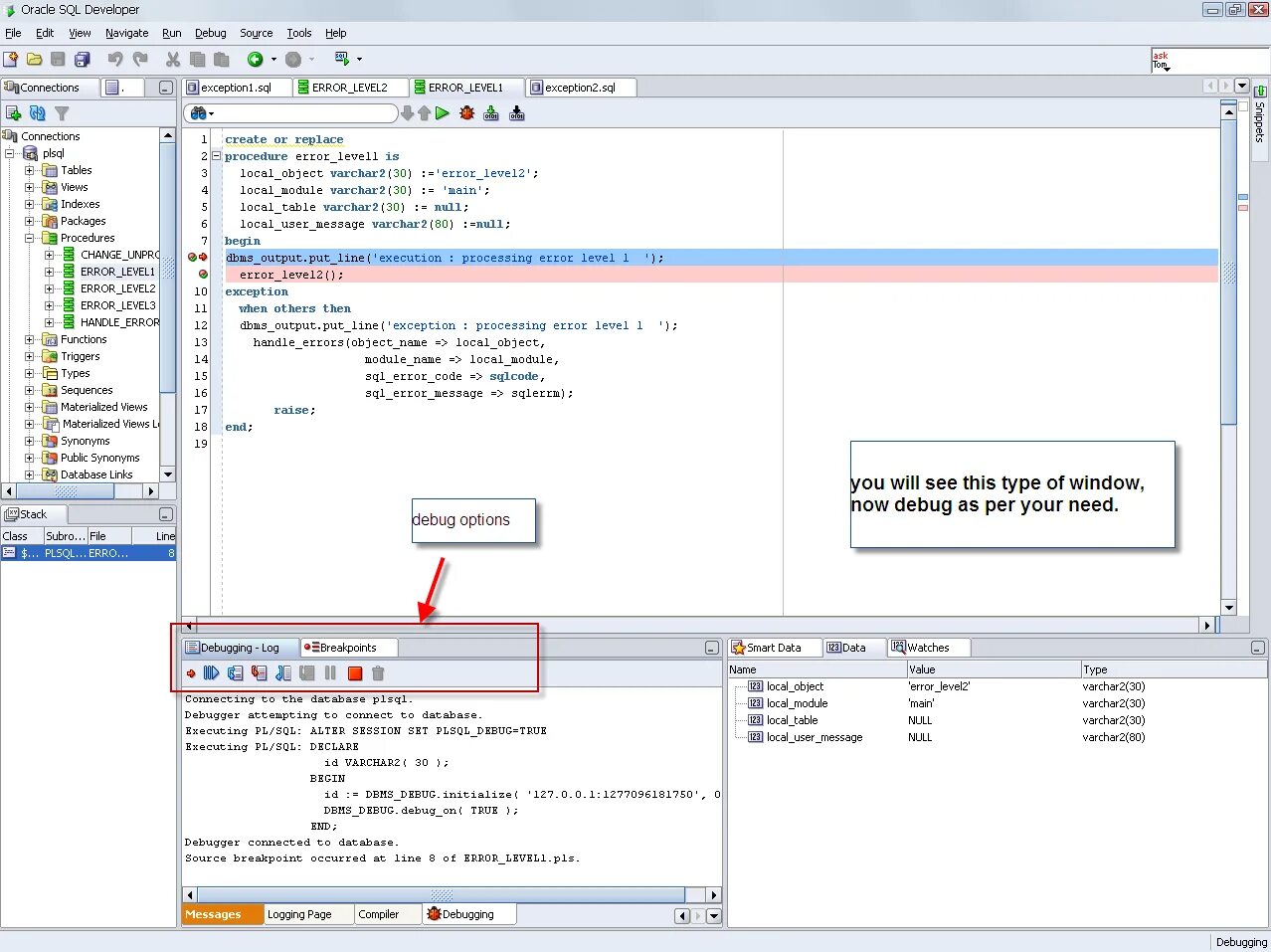
Добавление oracle