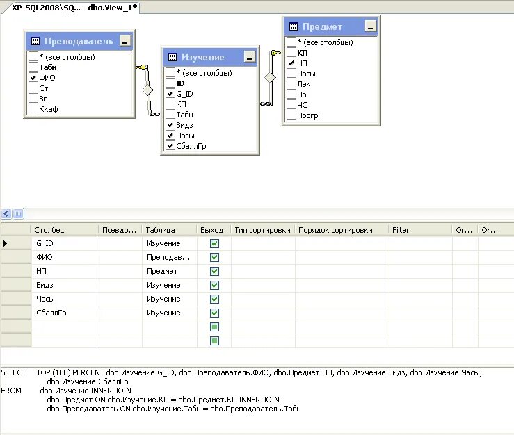
Добавление таблиц sql