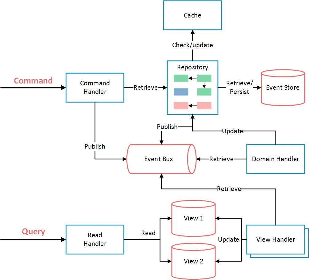
Event bus