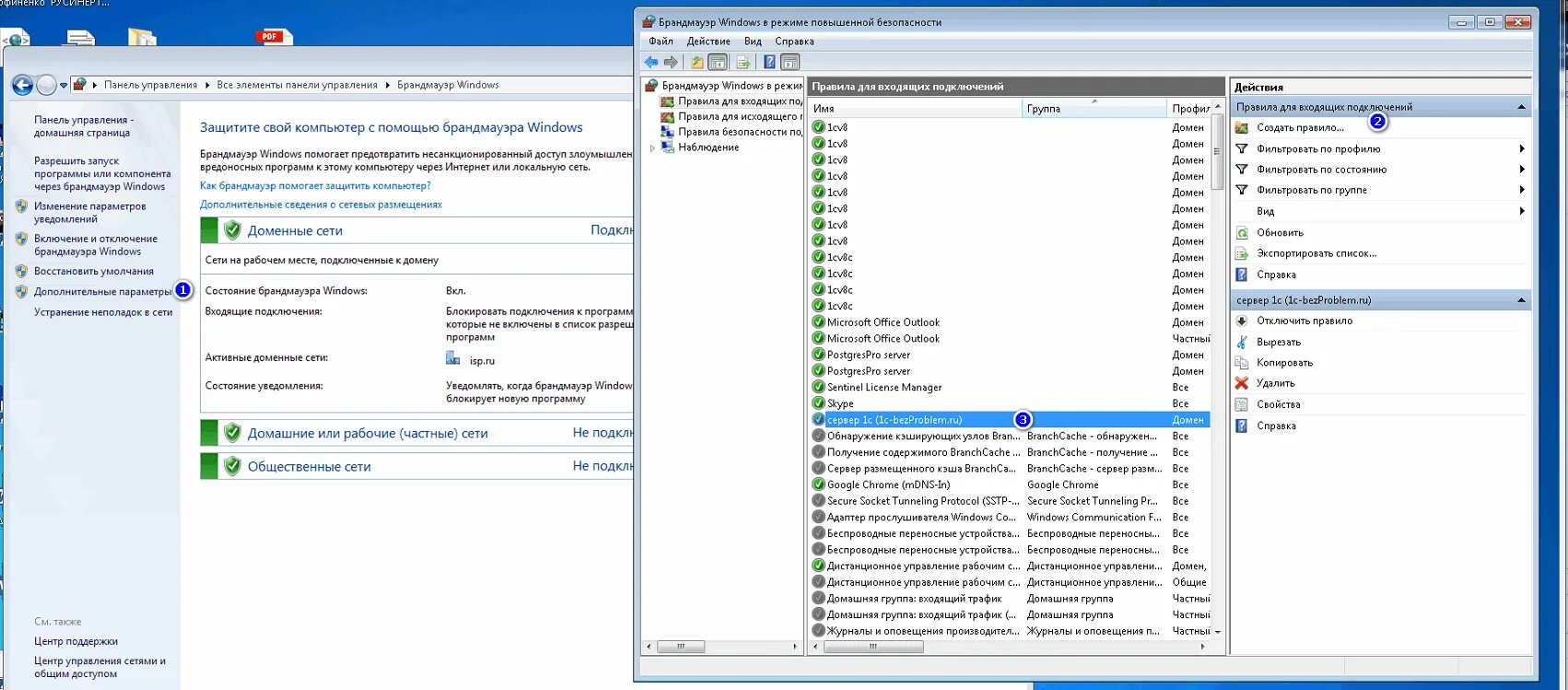
Файл брандмауэра