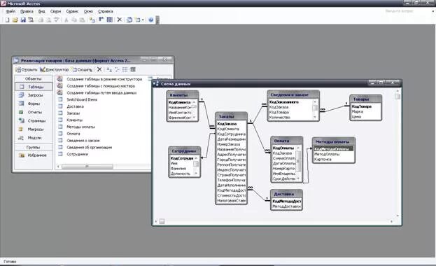
Ферма данных