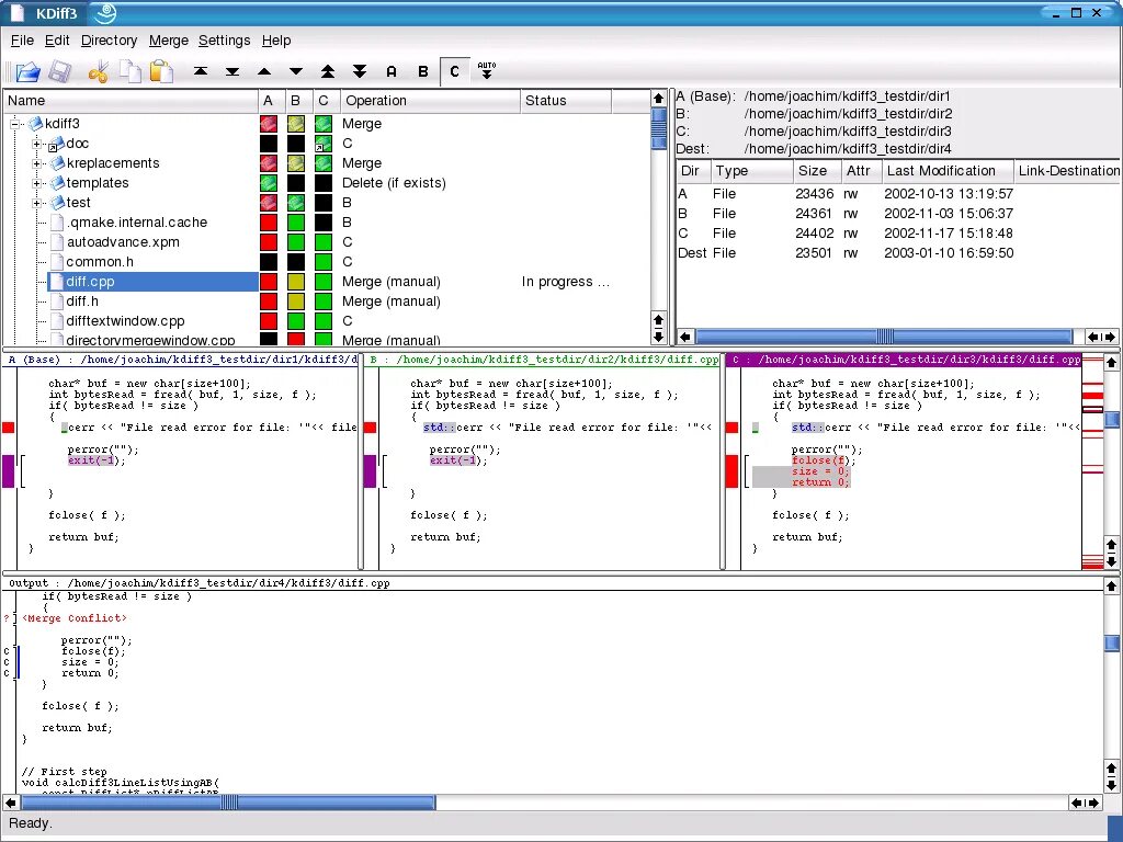
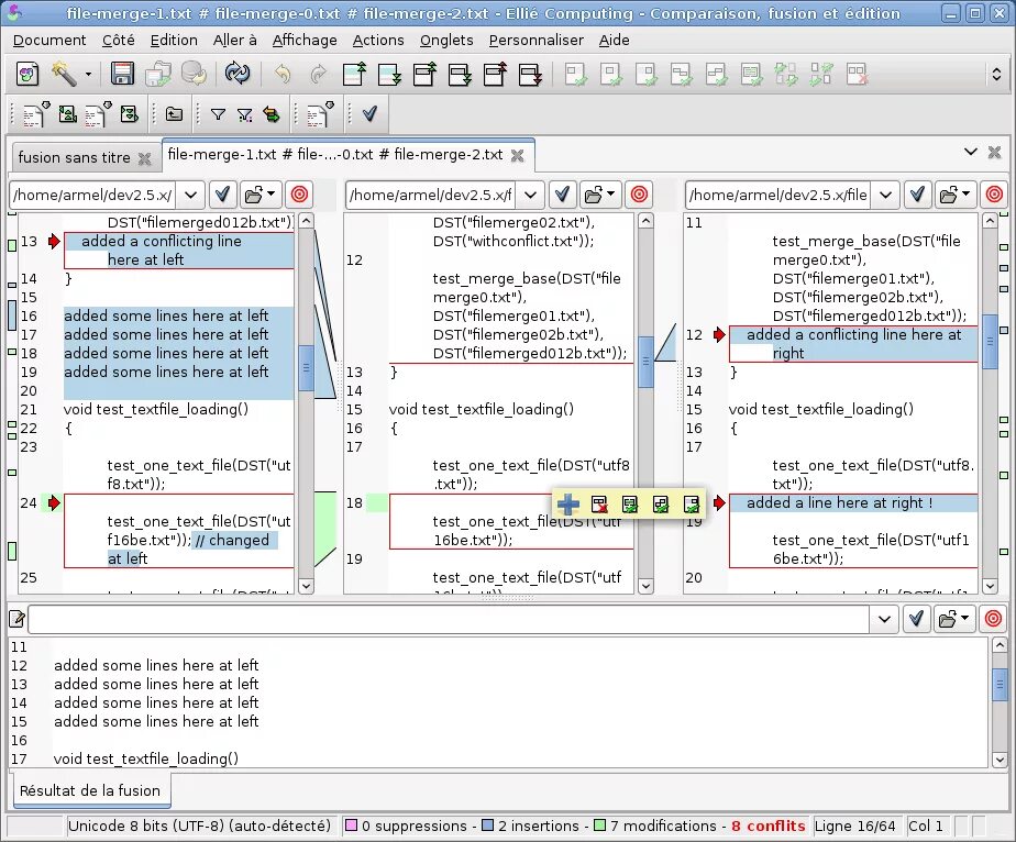
File merge