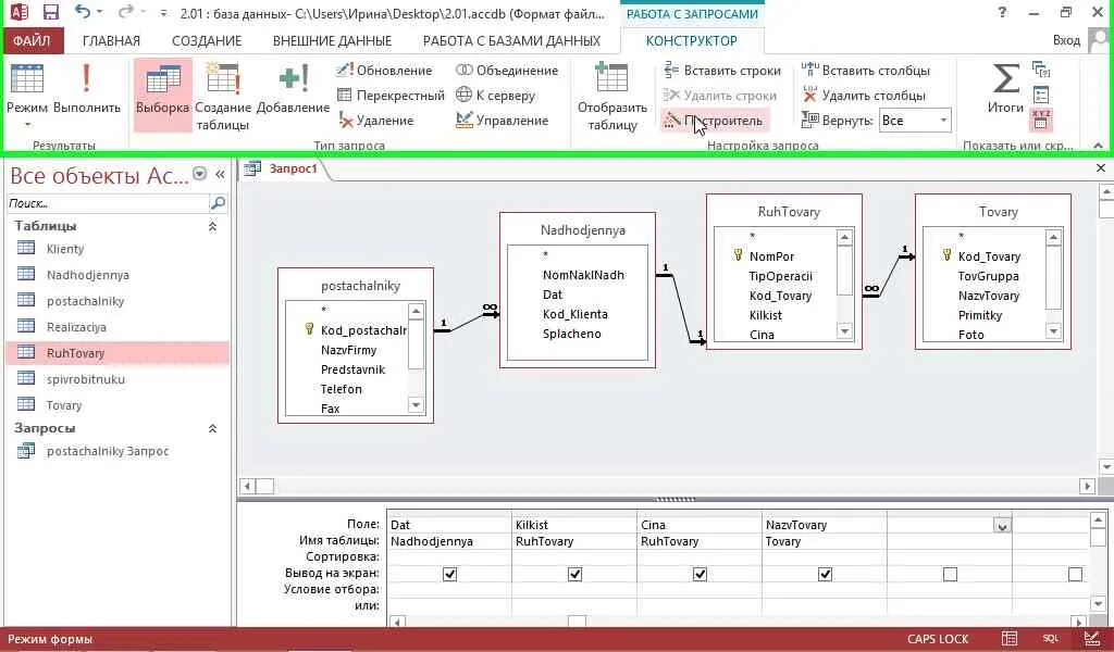
Формат файлов бд