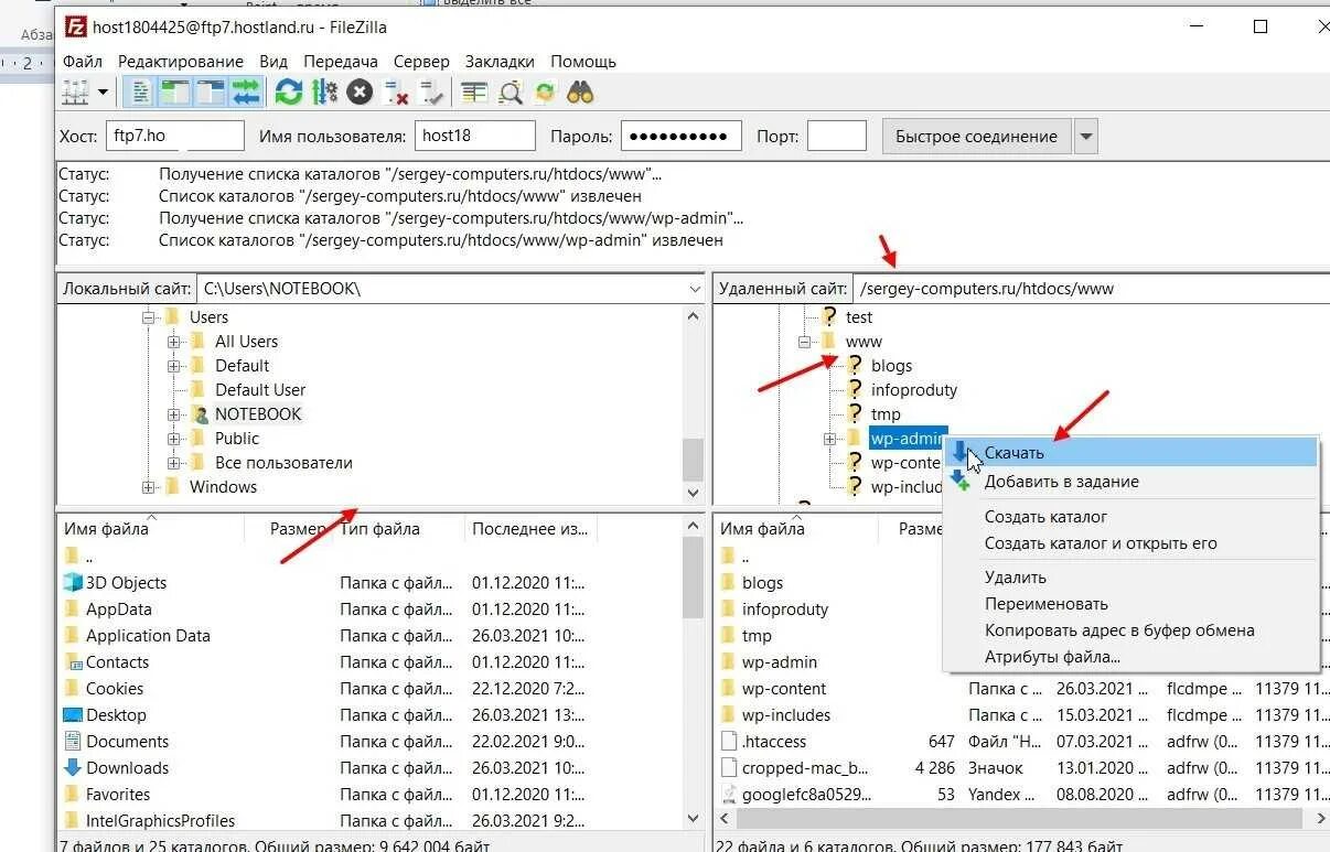
Фтп файл