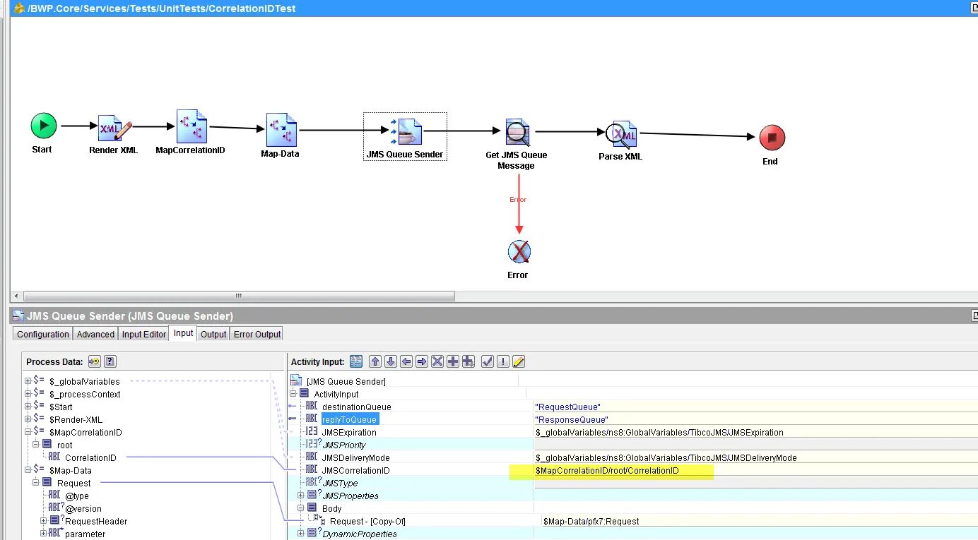
Генерация guid