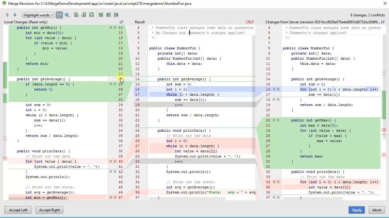
Idea merge