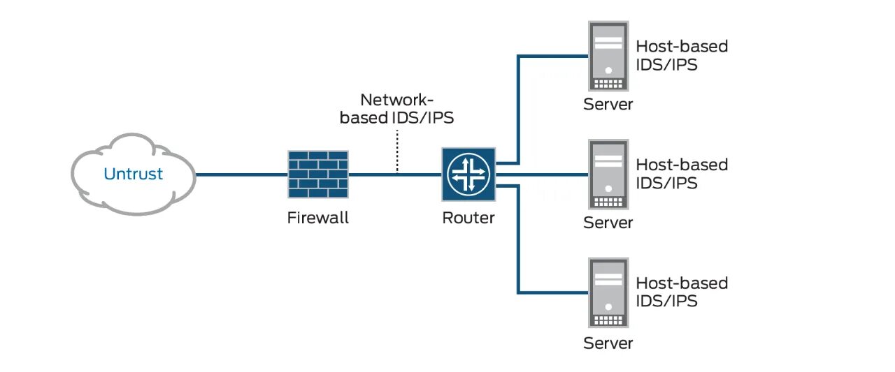
Ips ids