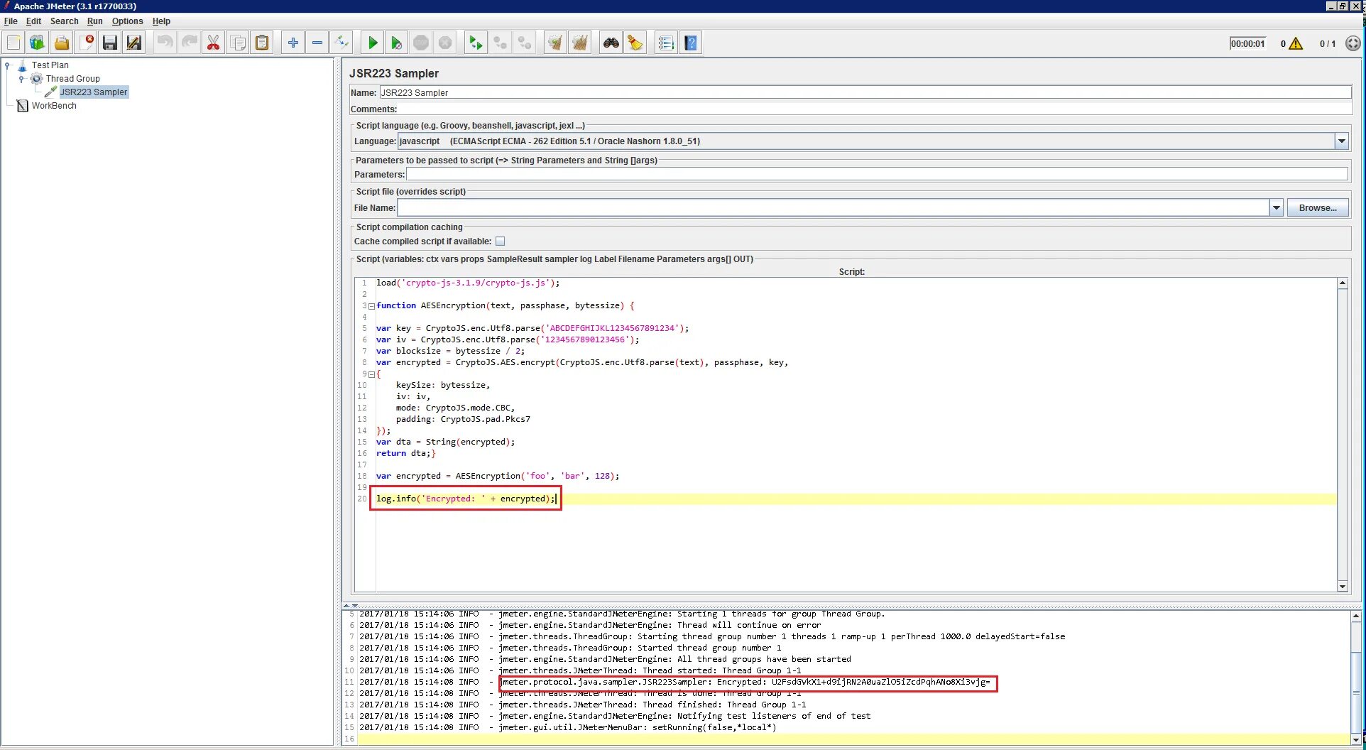
Js load script