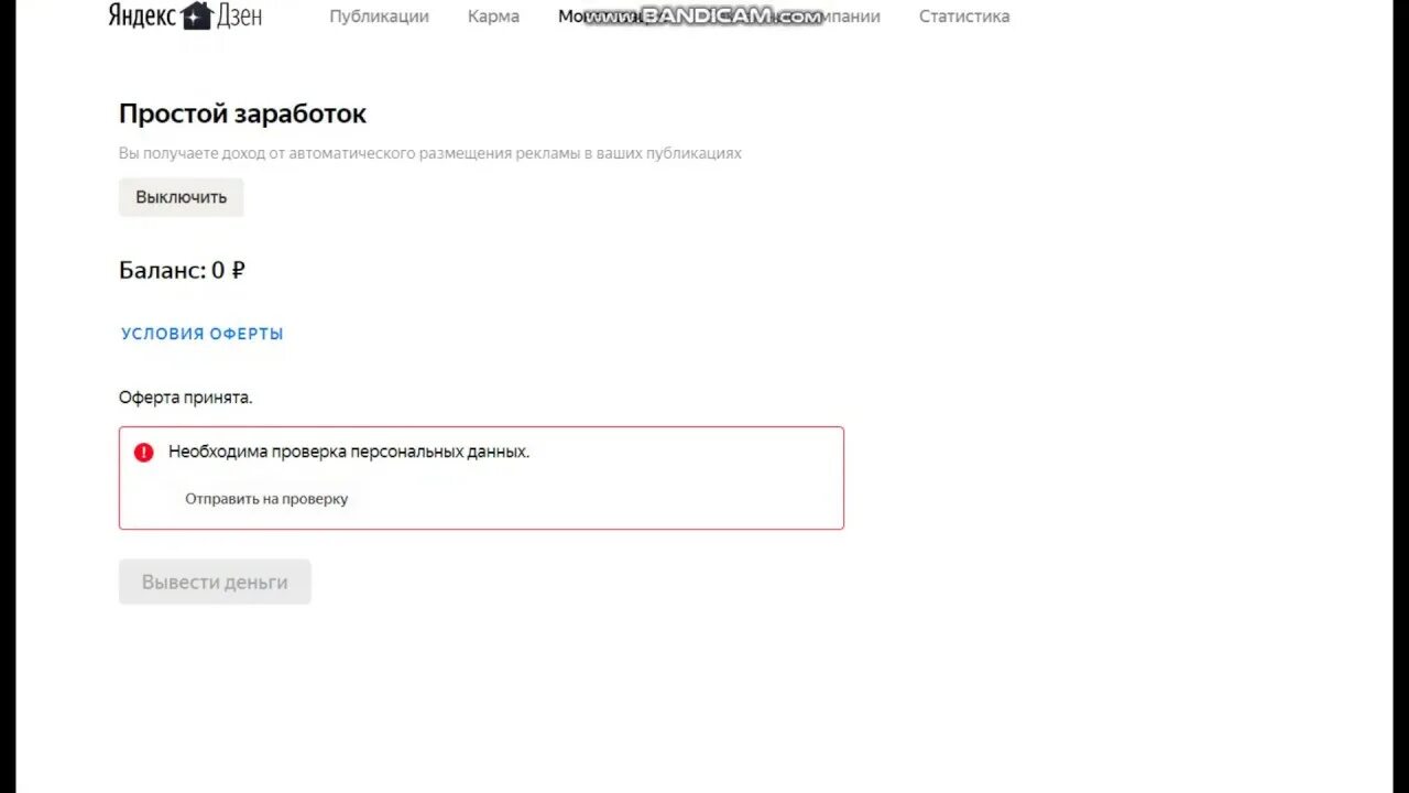
Как подключить дзен