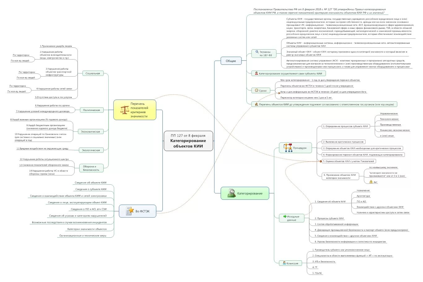
Кии образование