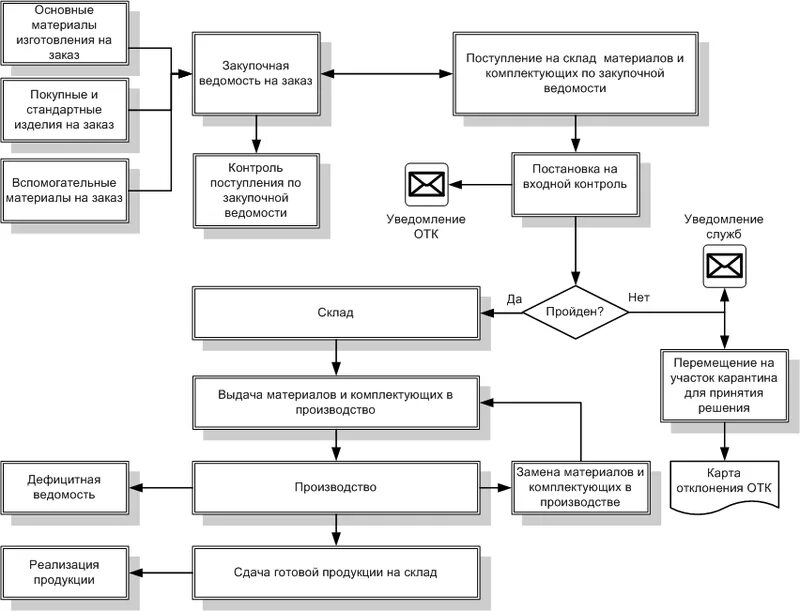
Контроль поступающего сырья