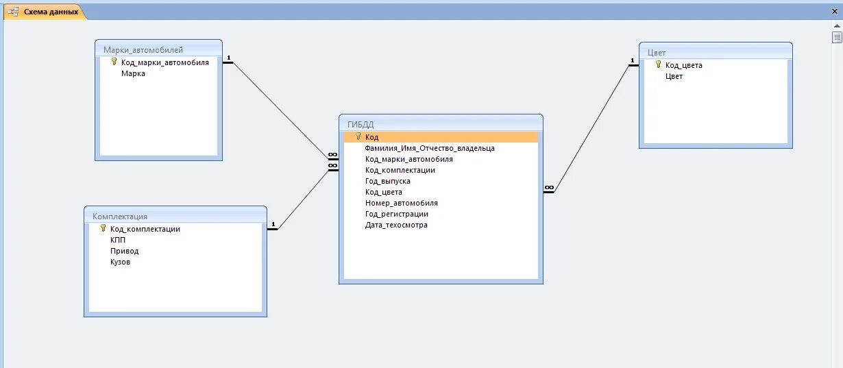
Курсовая по базам данных