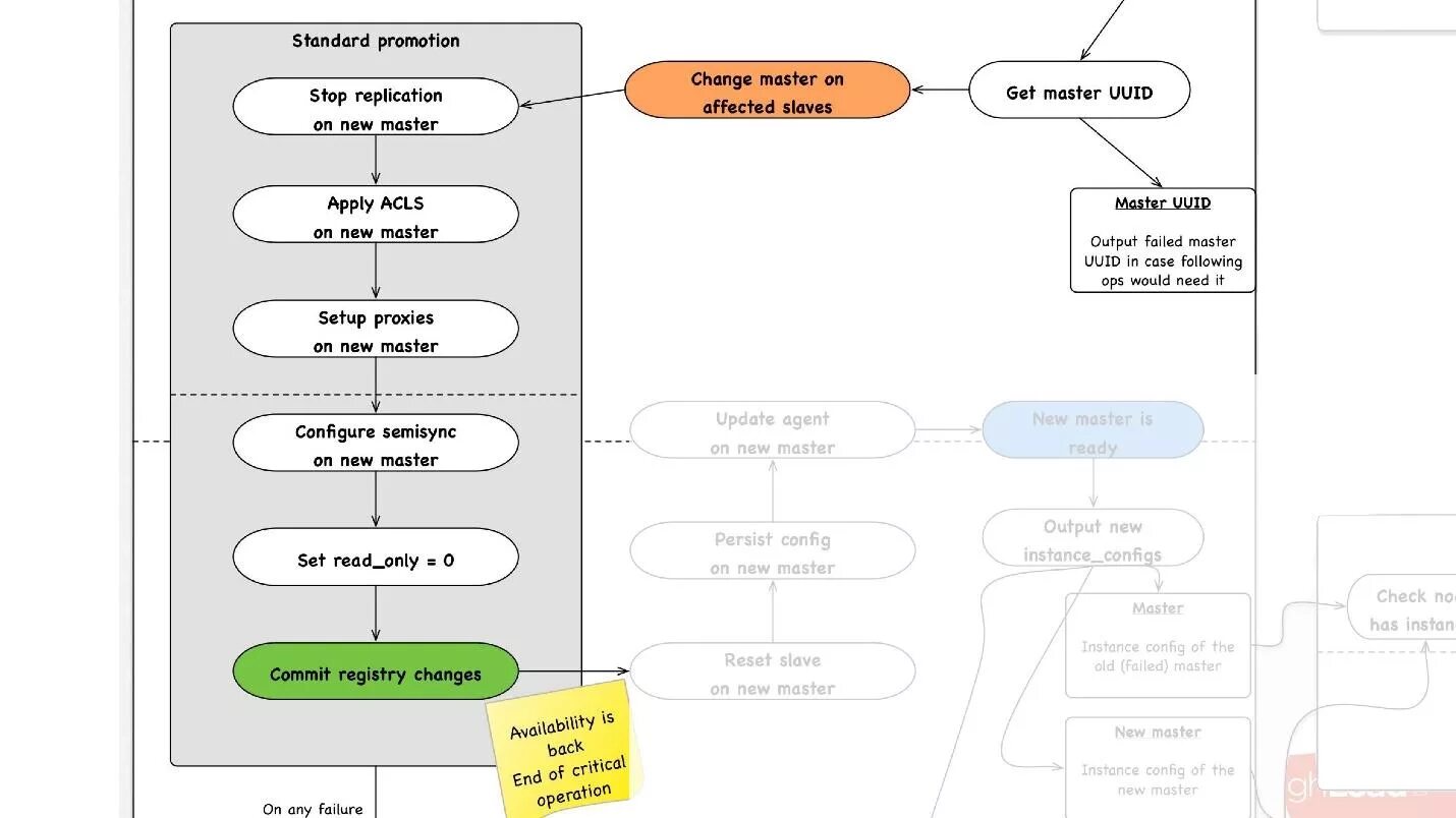
Mastering change