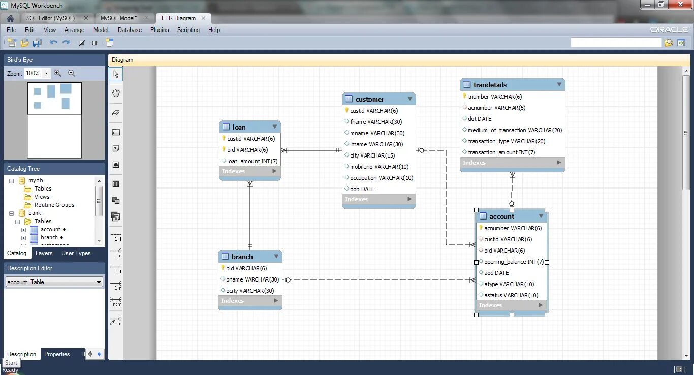
Mysql sql file