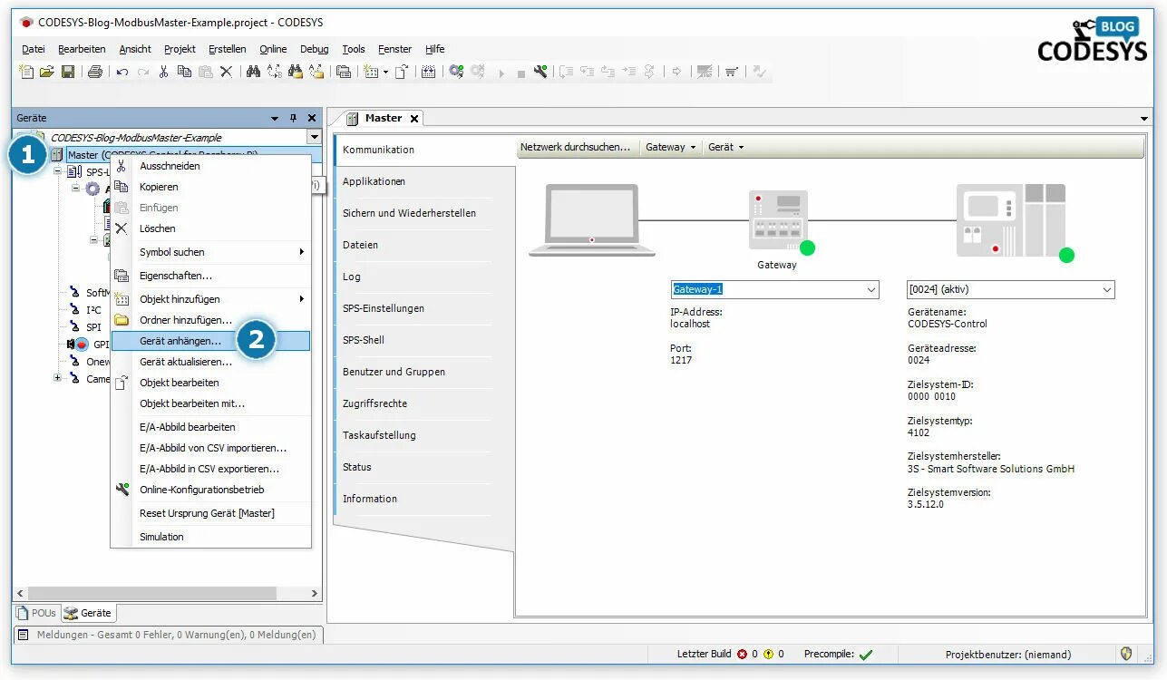
Настройка codesys