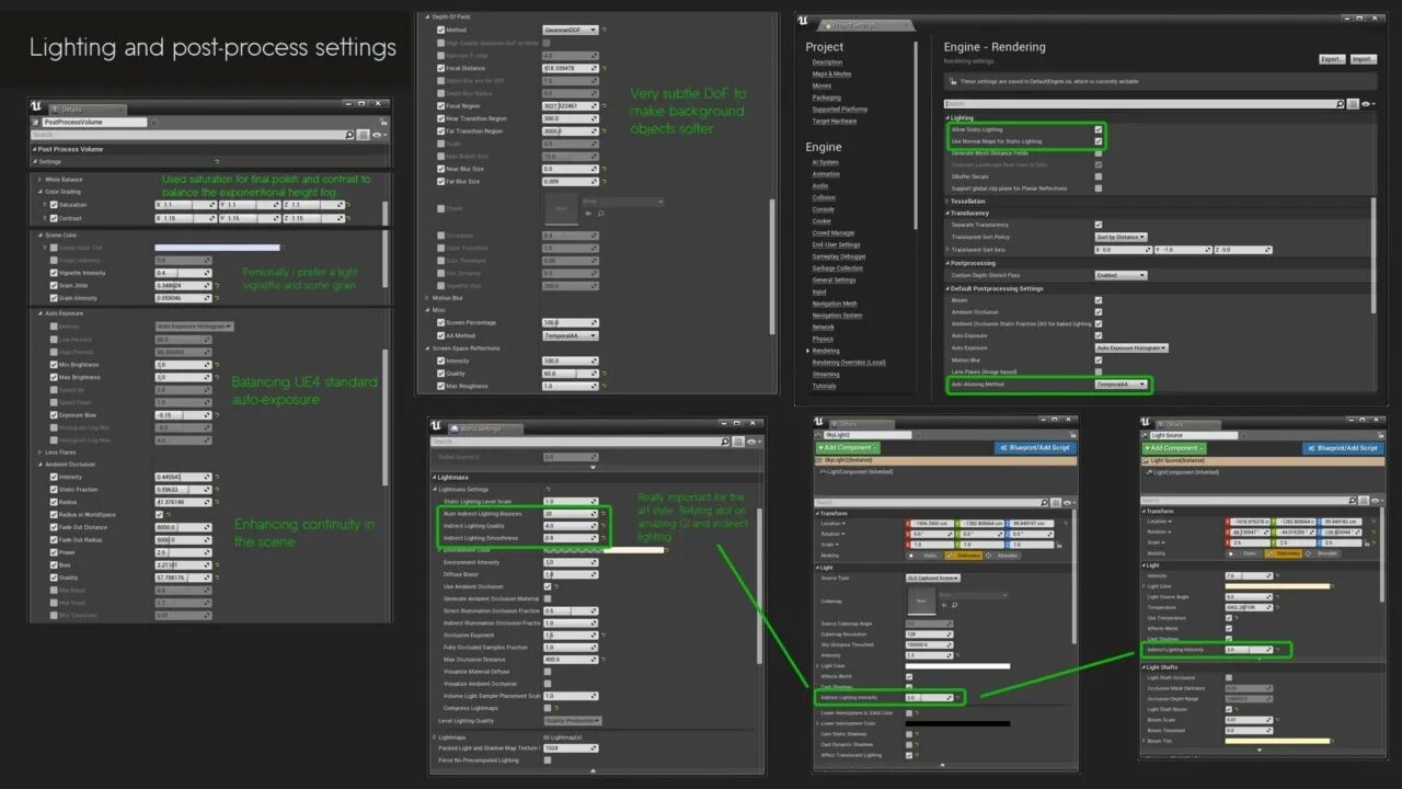
Настройка unreal