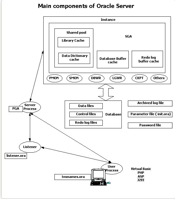
Oracle memory