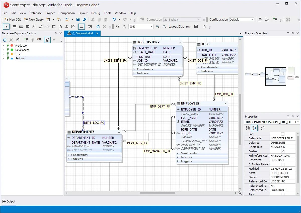
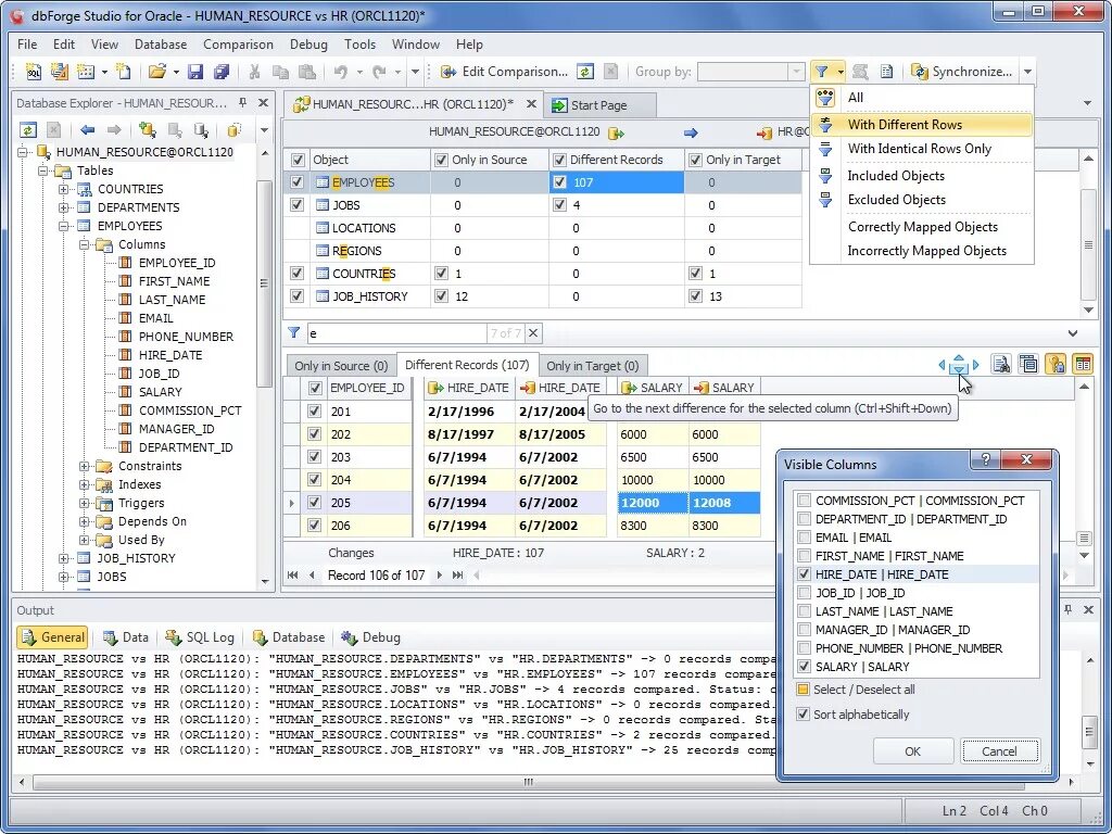
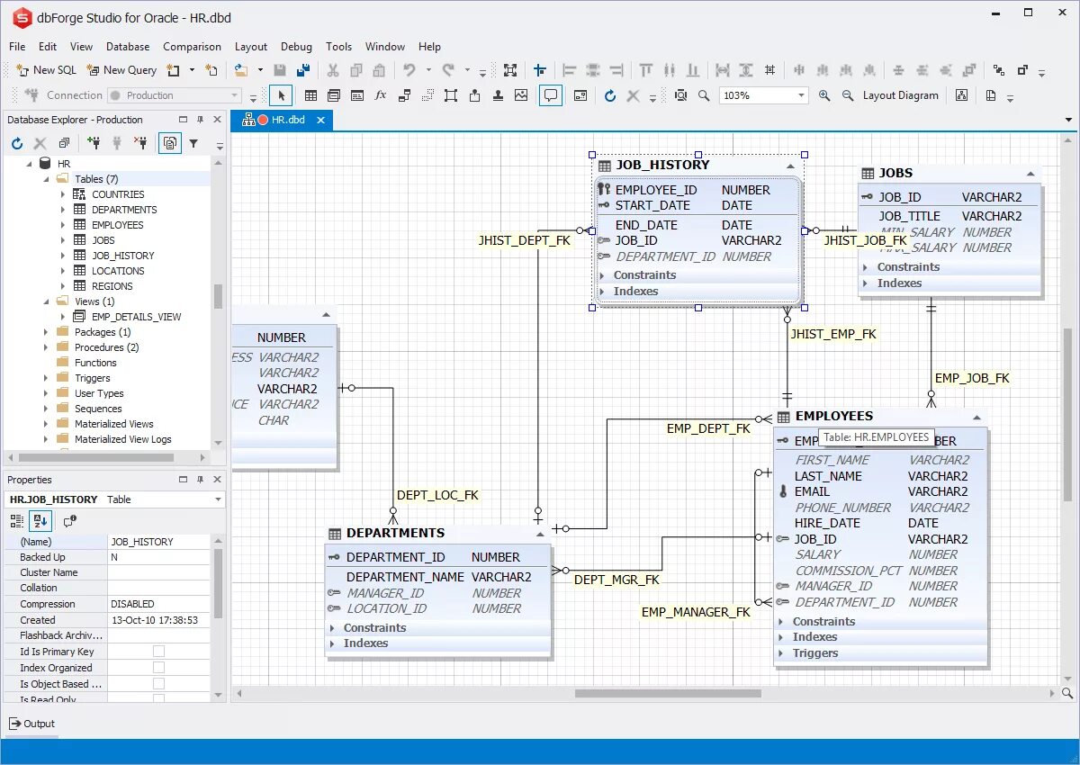
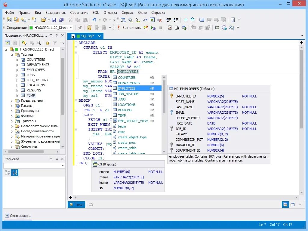
Oracle studio