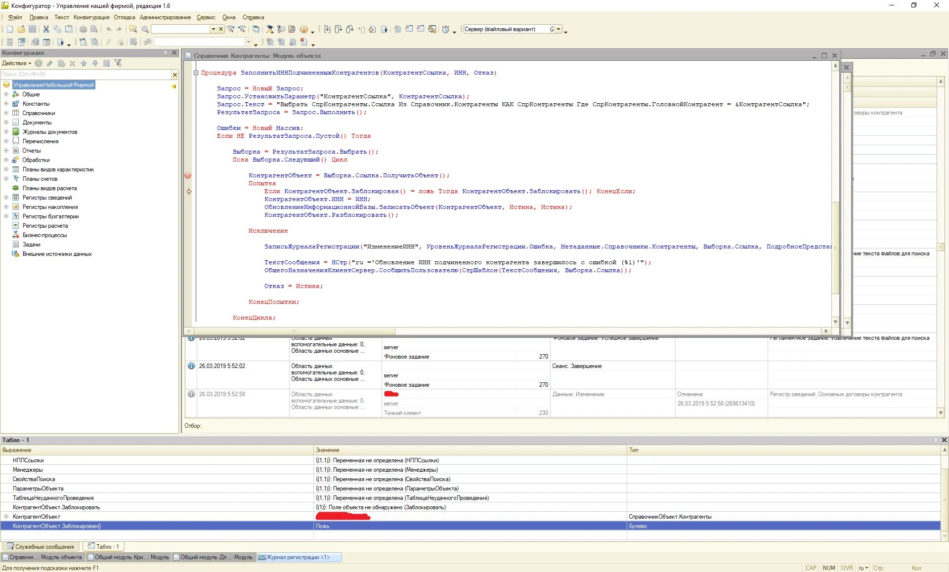
Ошибка при вызове метода контекста выбрать