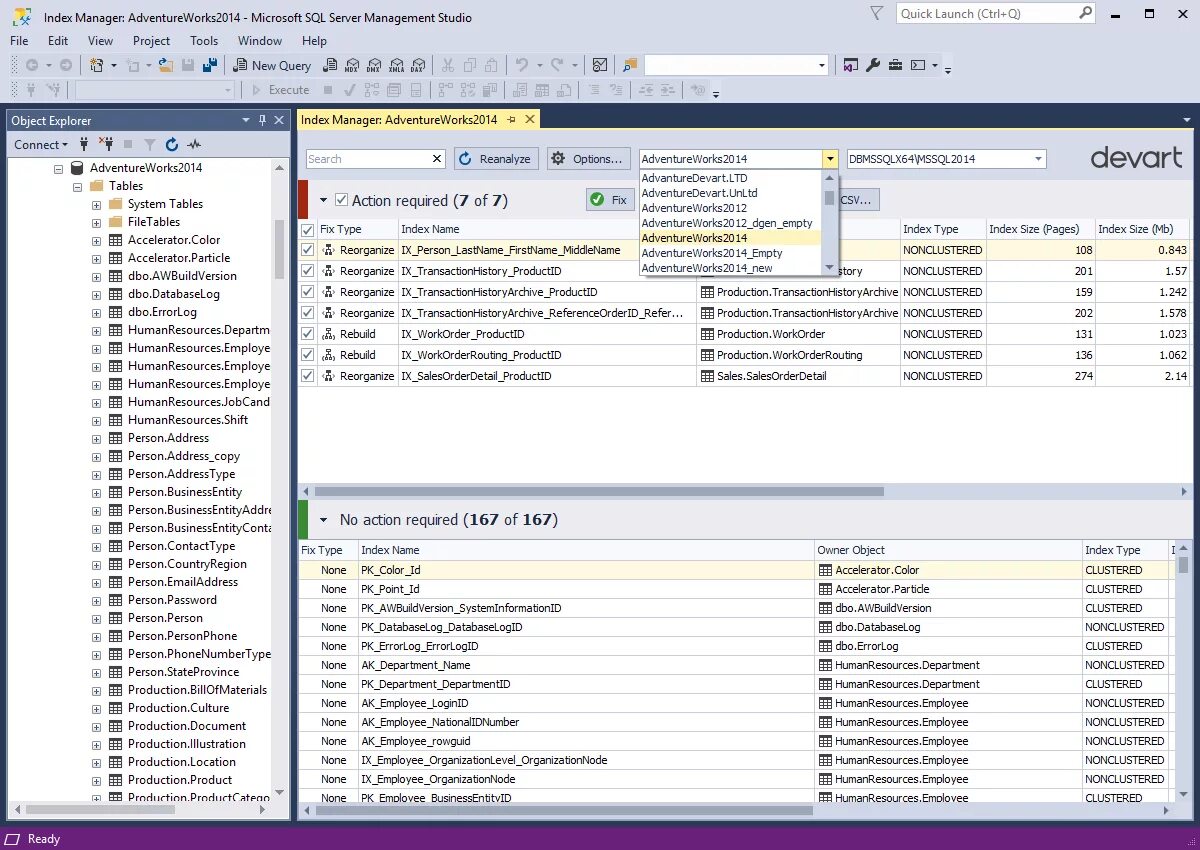
Prod index