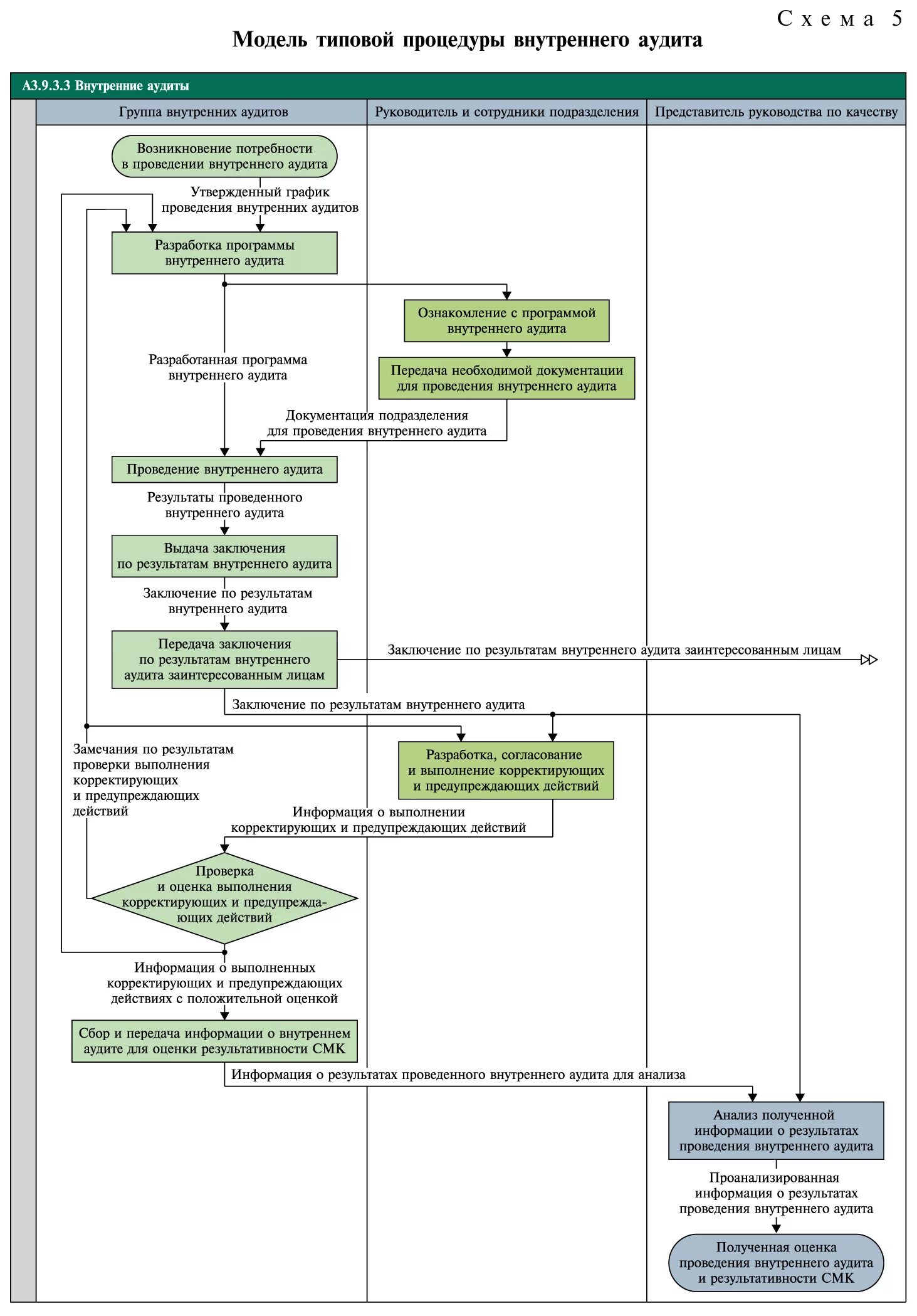
Процедуры внутреннего аудитора