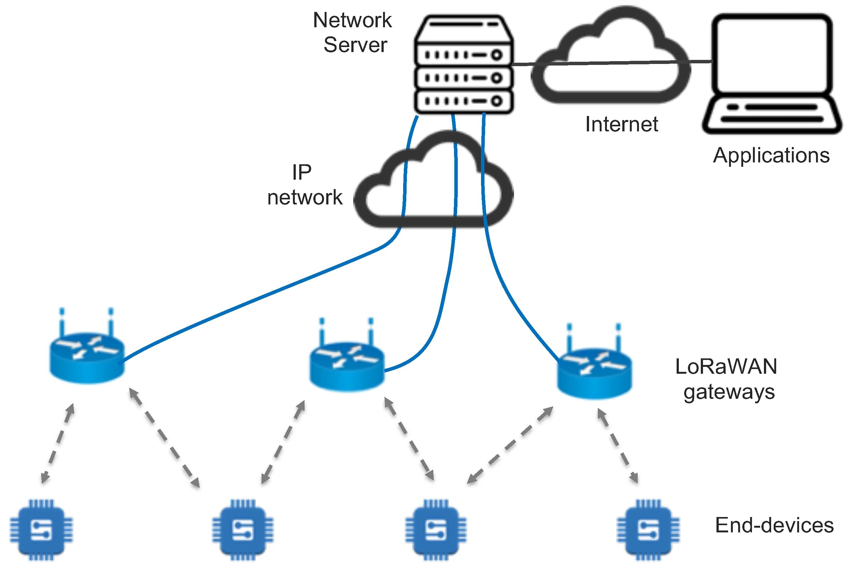
Provide a wide range of