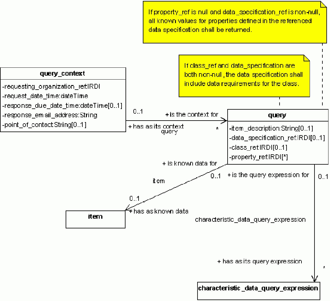
Query запрос