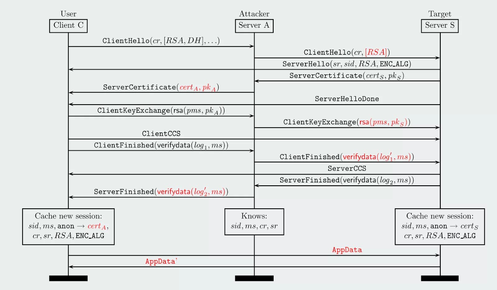
Rsa client