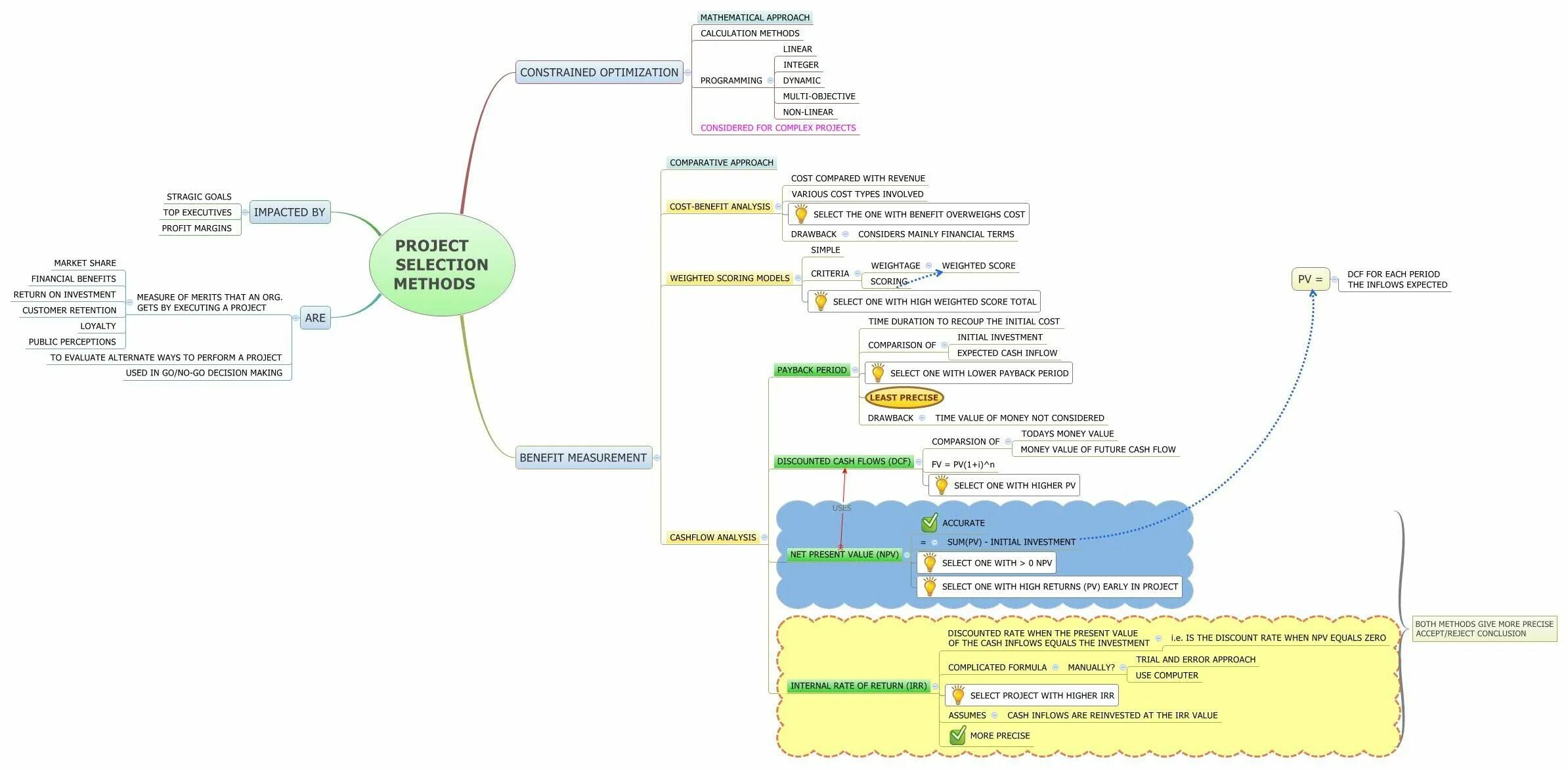
Selection methods