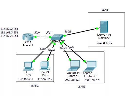
Сеть с двумя адресами