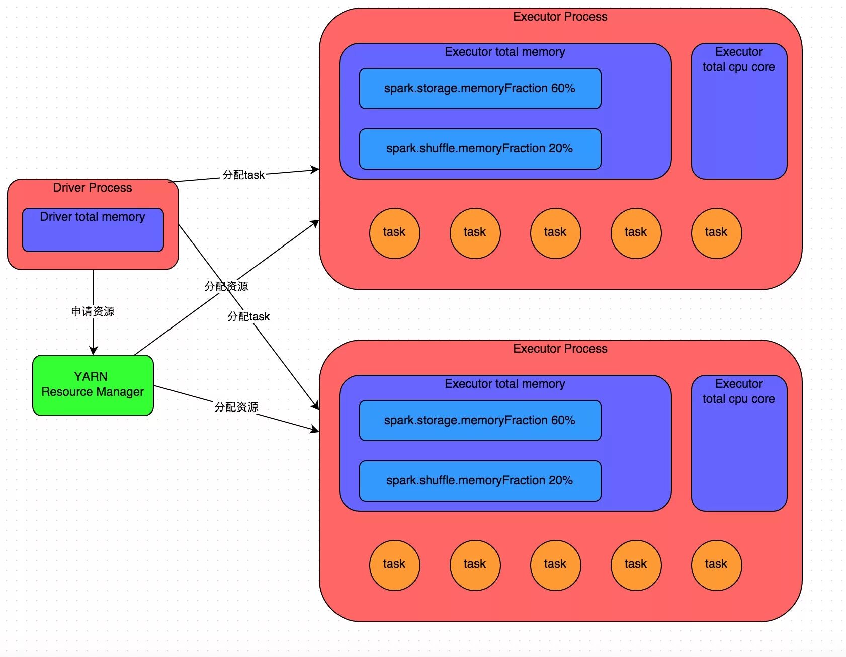
Spark driver