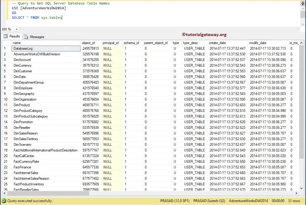
Sql list tables