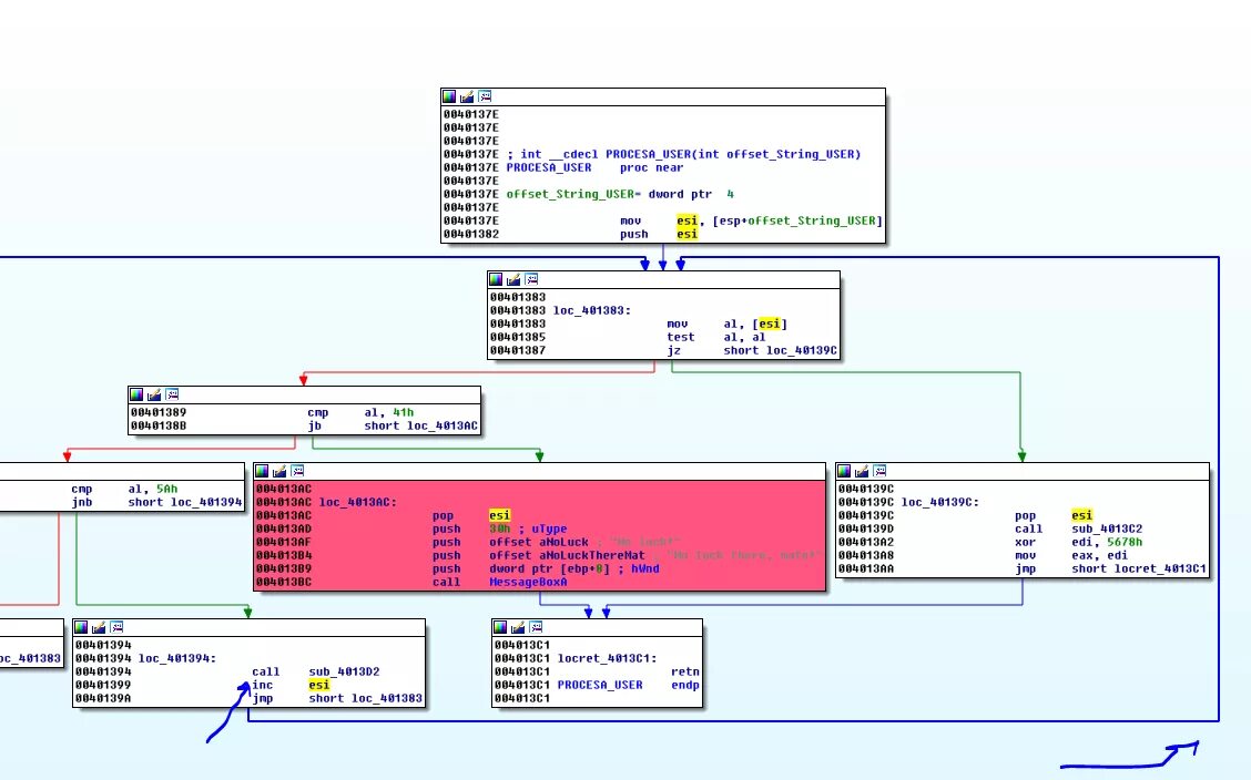
String offset