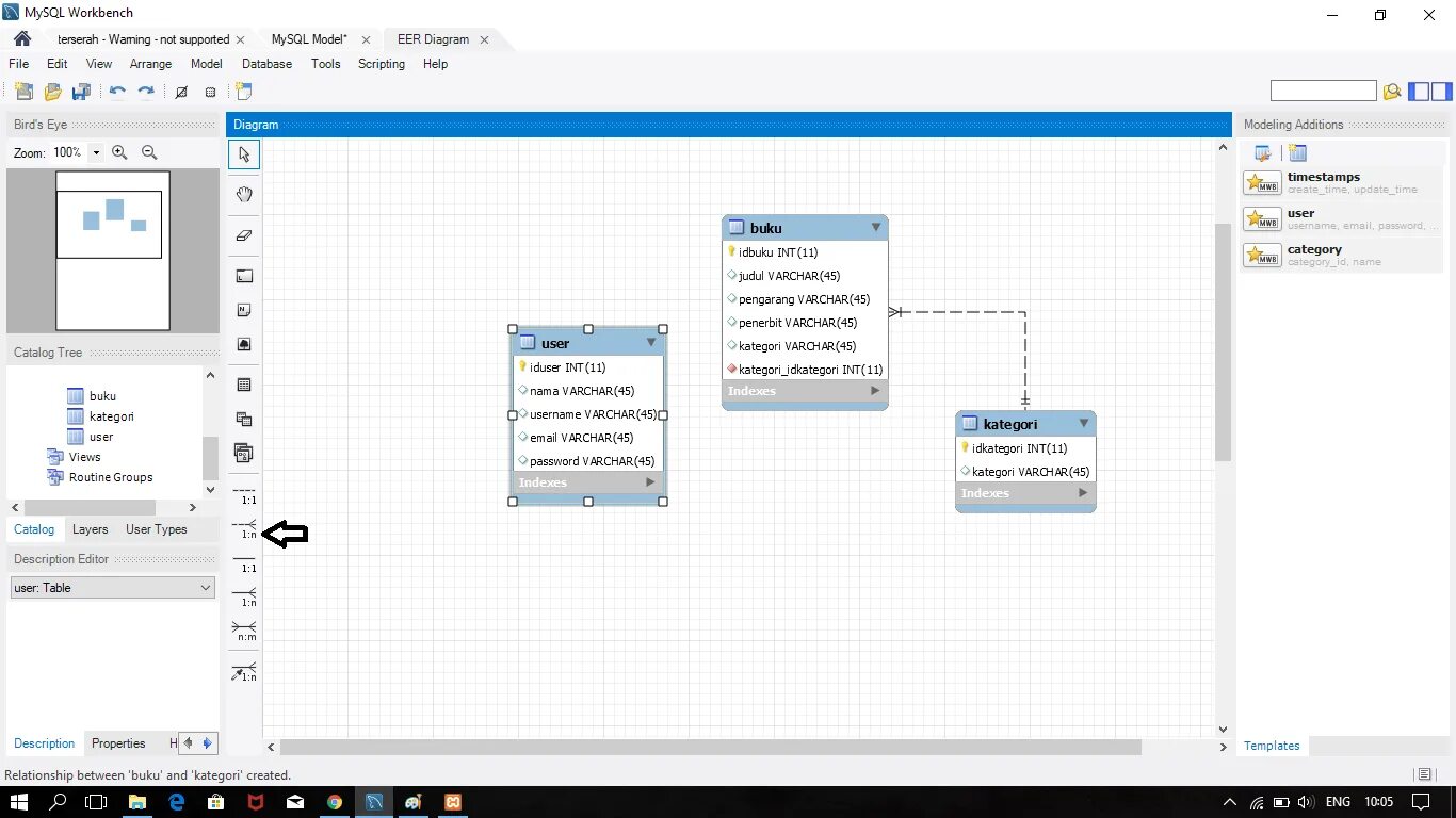
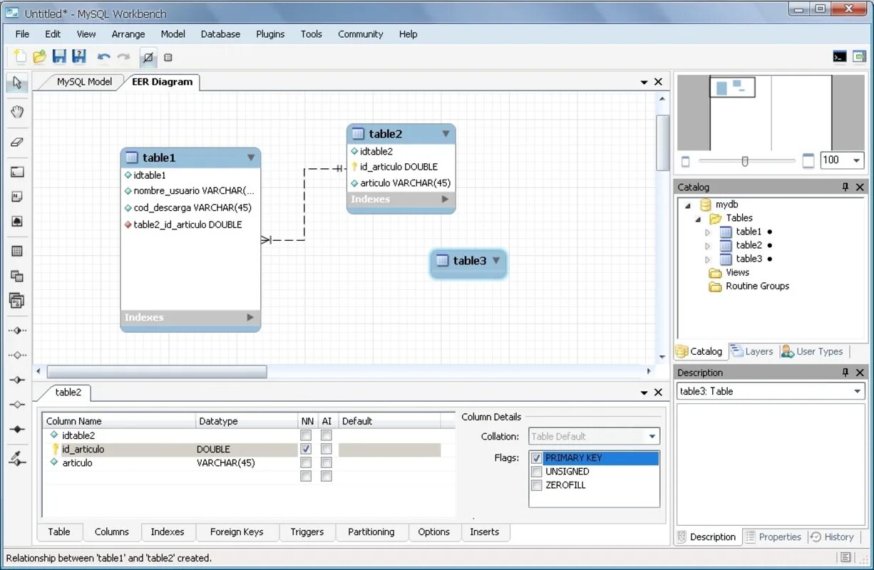
Связи в mysql workbench