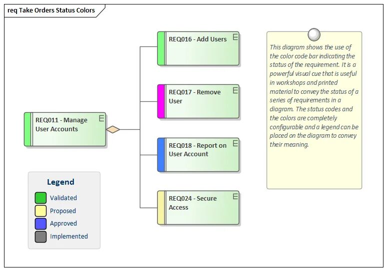
Take on order