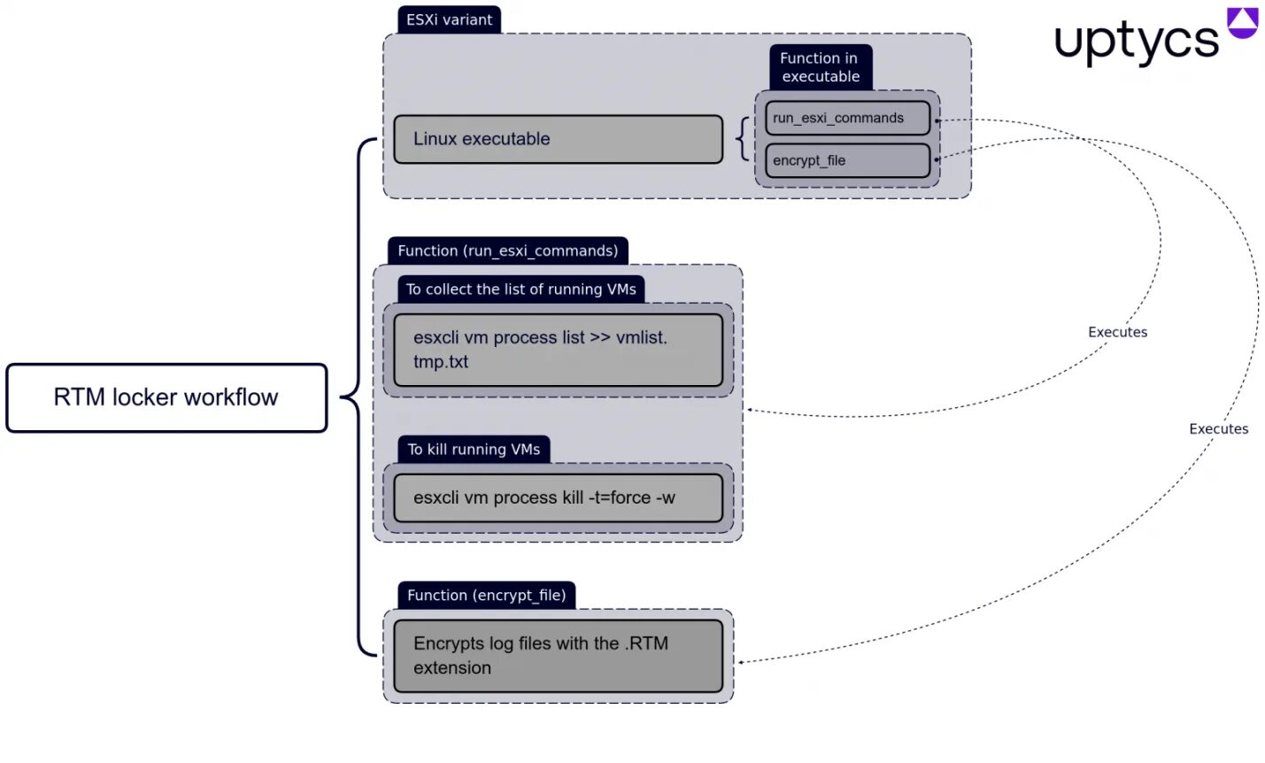
Target linux