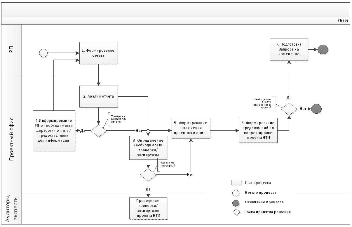
Учет изменений проекта