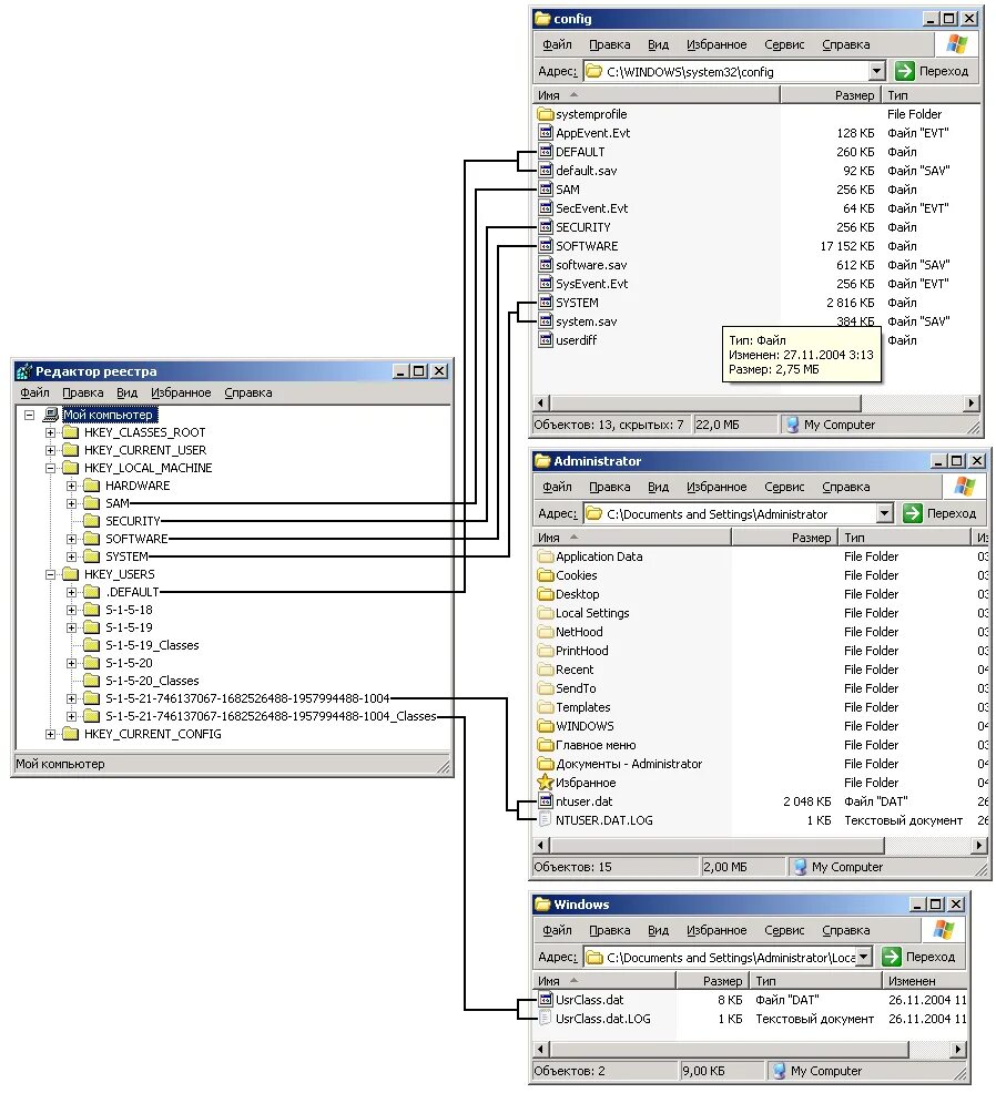
Управление реестром windows