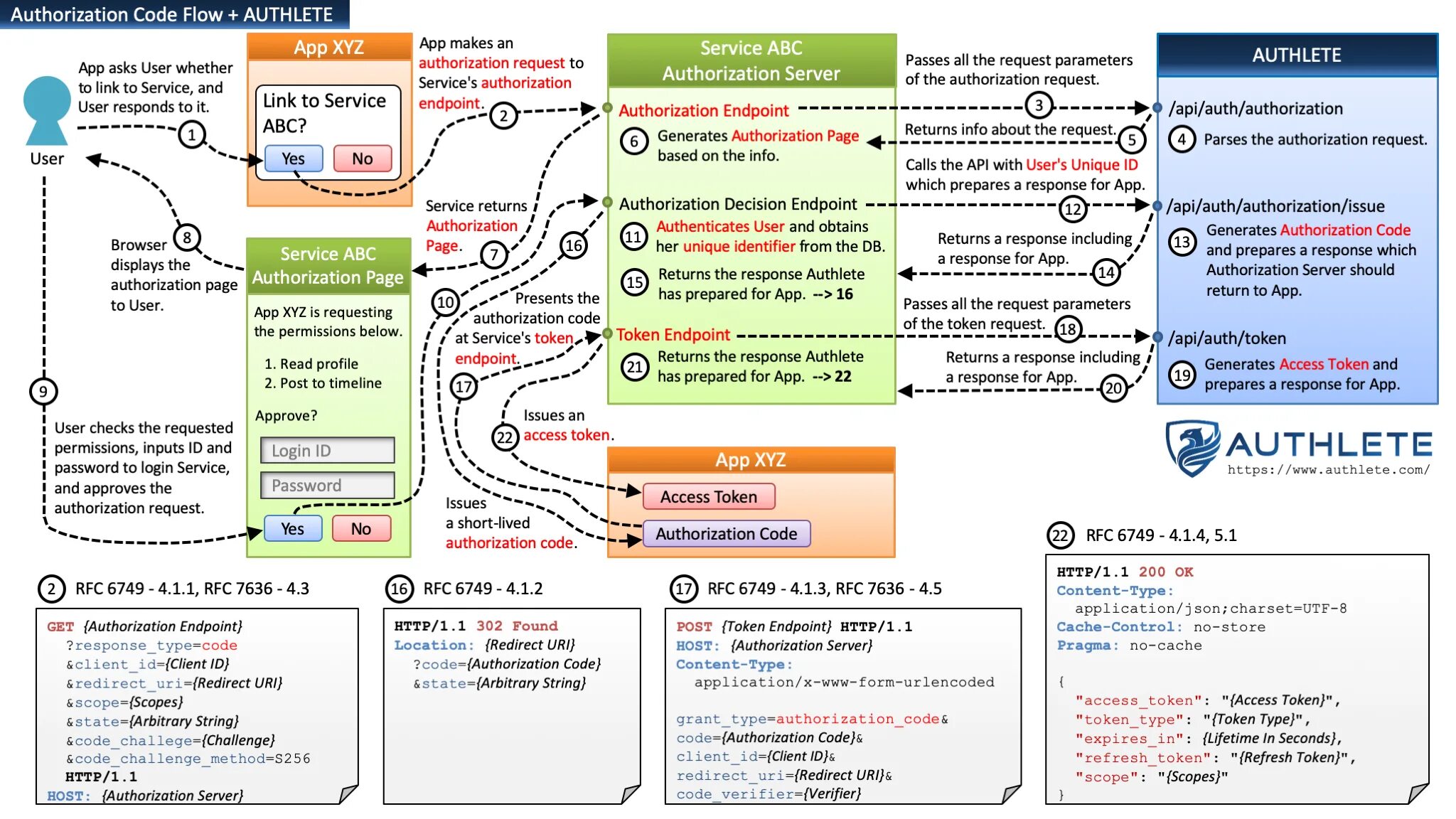
Uri host