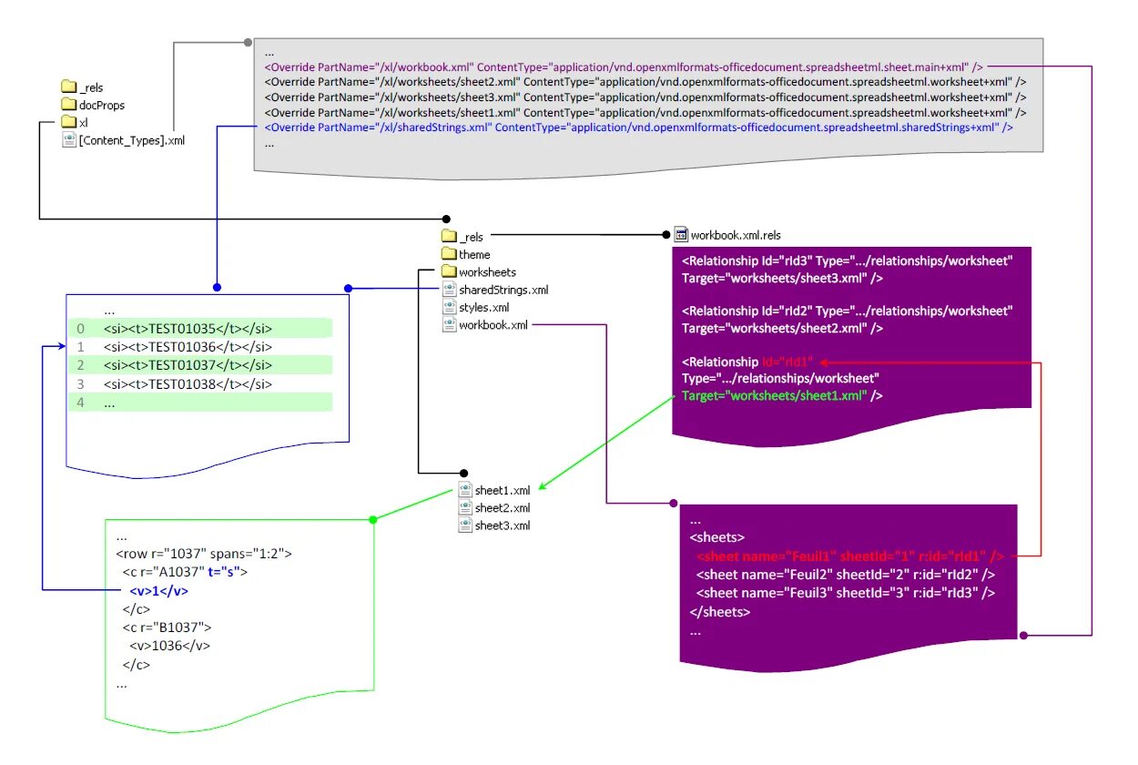
Vnd openxmlformats officedocument spreadsheetml sheet