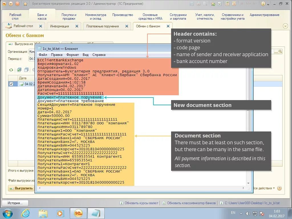
Выписка в формате 1с txt